夸克网盘最新版图标

夸克网盘最新版

版本 v6.5.1.711官方版
软件大小
291MB
授权方式
免费版
软件语言
简体中文
运行环境
.rar
更新时间
软件来源
网友上传
夸克网盘最新版截图

夸克网盘电脑版是夸克团队推出的电脑端云存储管理工具,高效办公与娱乐存储,不管是上班族还是学生党,用着都超顺手夸克网盘。安装超简单,官网下客户端双击安装,手机扫码就能登录,界面清爽不杂乱,分栏视图让文件层级一目了然,还能开多个标签页同时看不同文件夹,跨窗口拖拽上传下载特别方便夸克网盘。免费用户初始 10GB 空间,存点常用文件足够,新用户存次分享文件还能领 1TB,SVIP 更是有 6TB 超大空间夸克网盘。

夸克网盘电脑版怎么用?

1、下载安装app,在首页进行登录夸克网盘;

夸克网盘最新版

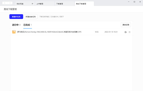
2、然后进入界面点击离线下载管理,选择新建链接或新建BT任务;

夸克网盘最新版

3、接着在界面把粘贴磁力链接或上传BT文件,等待扫描文件;

夸克网盘最新版

4、最后就可以在网盘中找到刚刚离线下载好的文件。

夸克网盘最新版

夸克网盘电脑版应用介绍

1、极速传输

多线程加速技术,突破带宽极限,下载快人一步。

2、海量空间

超大初始容量,支持扩展,满足各类文件存储需求。

3、多端同步

手机电脑无缝衔接,文件实时更新,跨设备办公。

4、安全加密

采用金融级加密技术,严防隐私泄露,数据无忧。

夸克网盘电脑版应用特征

1、满速下载​

自研极速传输协议,支持多线程下载跑满带宽。

2、T级空间​

注册即送超大容量,支持全格式文件云端备份。

3、格式全能​

无需解压在线看,Office/PSD/视频原画直读。

4、独立锁​

私密空间独立锁,数据传输全程SSL加密防窥。

夸克网盘电脑版应用优势

1、智能整理​

AI自动归类文件,图片视频智能识别一键归档。

2、协作共享​

生成外链极速分享,支持设置密码有效期防泄露。

3、桌面挂载​

虚拟盘符映射本地,无需下载直接编辑云端文件。

4、极速备份​

自动感应新增文件,增量备份不占系统运行内存。

夸克网盘电脑版更新日志

夸克网盘电脑版 v6.5.1.711官方版

优化很多功能。

夸克网盘最新版 免责声明

  1. 本页面涉及的相关软件及对应版权,均归属各自合法产权人所有
  2. 所有软件仅提供给用户用于个人封装技术研究与交流,严禁用于任何商业盈利性用途
  3. 任何因使用本页面提供的软件所产生的技术问题、版权纠纷等,本网站不承担任何直接或间接责任。请您在下载试用后 24 小时内自觉删除相关文件
  4. 欢迎您反馈对软件的意见与建议,同时建议您通过官方渠道购买正版软件,以获得完整功能与合规保障。

下载地址

选择适合您的下载方式,如发现侵权或不健康内容可以举报